SQL
Vývojové platformy
Nastavení routeru
Výběr komponent PC
MV1
MV2
MV3
MV4
MV6
MV7
MV8
MV9
MV11
MV12
MV13
MV14
MV15
MV16
MV17
MV18
MV19
MV20

🟡🔵 5. Databáze v sql

1. Vytvoření databáze v SQL


CREATE TABLE Zamestnanci (
    ID INT PRIMARY KEY AUTO_INCREMENT,
    Jmeno VARCHAR(50) NOT NULL,
    DatumNarozeni DATE,
    Bydliste VARCHAR(50)
);

CREATE TABLE Mistnosti (
    Id INT PRIMARY KEY AUTO_INCREMENT,
    Mistnost INT NOT NULL UNIQUE,
    UcitelID INT,
    FOREIGN KEY (UcitelID) REFERENCES Zamestnanci(ID)
);

CREATE TABLE Predmety (
    Id INT PRIMARY KEY AUTO_INCREMENT,
    Predmet VARCHAR(50),
    Mistnost INT,
    UcitelID INT,
    FOREIGN KEY (UcitelID) REFERENCES Zamestnanci(ID),
    FOREIGN KEY (Mistnost) REFERENCES Mistnosti(Mistnost)
);

INSERT INTO Zamestnanci(Jmeno, DatumNarozeni, Bydliste) VALUES ("David", "2025-05-05", "Kripl");

INSERT INTO Mistnosti(Mistnost, UcitelID) VALUES (101, 1);

INSERT INTO Predmety(Predmet, Mistnost, UcitelID) VALUES ("Fyzika", 101, 1);

SELECT * FROM Zamestnanci;
SELECT * FROM Mistnosti;
SELECT * FROM Predmety;

SELECT Mistnost FROM Mistnosti JOIN Zamestnanci ON Mistnosti.UcitelID WHERE Zamestnanci.Jmeno = "David";
      
Účel databáze:
- Uspořádání informací do tabulek
- Relace mezi tabulkami
- Použití primárních a cizích klíčů

2. Výběr a manipulace s daty

-- Výběr
  SELECT * FROM tabulka;
  SELECT sloupec1, sloupec2 FROM tabulka;
  
  -- Filtrování
  SELECT * FROM tabulka WHERE sloupec = 'hodnota';
  
  -- Řazení
  SELECT * FROM tabulka ORDER BY sloupec ASC;
  
  -- Omezení výsledků
  SELECT * FROM tabulka LIMIT 10;

3. Spojování tabulek (JOIN)

SELECT uzivatele.jmeno, objednavky.datum
  FROM uzivatele
  JOIN objednavky ON uzivatele.id = objednavky.id_uzivatele;

4. Constraints

  • PRIMARY KEY – unikátní identifikátor řádku
  • FOREIGN KEY – vztah mezi tabulkami
  • NOT NULL – hodnota musí být vyplněna
  • UNIQUE – jedinečné hodnoty
  • CHECK – omezení hodnoty (např. věk >= 18)
  • DEFAULT – výchozí hodnota
  • INDEX – zrychlení vyhledávání
  • AUTO_INCREMENT – automatické číslování
  • ON DELETE CASCADE – odstranění závislých řádků

5. Paradigmata

Relační databáze: Data jsou v tabulkách propojených přes cizí klíče.

Normalizace: Minimalizace redundantních dat.

ACID vlastnosti:

  • Atomicita
  • Konzistence
  • Izolace
  • Trvalost

🟡🔵 Vývojové platformy

1. Co je to Arduino?

  • Arduino = vývojová platforma (deska + programování) pro ovládání obvodů
  • Jednoduchá práce s elektronikou (LED, senzory, tlačítka)
  • Mikrokontrolér (např. ATmega328P) vykonává programy
  • Programování v jazyce C/C++ v prostředí Arduino IDE

Arduino UNO obsahuje:

  • Digitální piny (0–13)
  • Analogové vstupy (A0–A5)
  • Napájení (5V, GND)
  • USB konektor pro propojení s PC
  • Reset tlačítko

2. Vytvoření jednoduchého obvodu

Scénář: Stisk tlačítka → rozsvítí se LED.

Použité komponenty: LED, rezistor (220Ω), tlačítko, Arduino UNO

LED zapojení: proud teče jen jedním směrem. Obrácená LED nesvítí.

Výpočet odporu:
(5V - 1.8V) / 0.02A = cca 160Ω

pinMode(13, OUTPUT);
  pinMode(2, INPUT);
  
  if (digitalRead(2) == HIGH) {
    digitalWrite(13, HIGH);
  } else {
    digitalWrite(13, LOW);
  }

3. Digitální vs. analogový signál

Digitální signál Analogový signál
Má jen 0 nebo 1 (LOW/HIGH) Plynulý – různé hodnoty napětí
Např. LED, tlačítko Např. fotorezistor, teploměr
Napětí: LOW = 0V, HIGH = cca 5V Napětí: 0V až 5V (nebo jiný rozsah)
Čte se pomocí digitalRead() Čte se pomocí analogRead() (0–1023)

4. Převod analogového na digitální (ADC)

Arduino má 10bitový A/D převodník:

  • Hodnota 0 = 0V, 1023 = 5V
  • Výpočet napětí: float V = analogRead(pin) * (5.0 / 1024.0);

Fáze:

  1. Vzorkování – odebrání hodnoty v čase (např. každých 1 ms)
  2. Kvantování – převedení na číslo (0–1023)

Pravidlo: vzorkovací frekvence >= 2× max. frekvence signálu

5. Analogové komponenty

Fotorezistor: Reaguje na světlo – čím více světla, tím nižší odpor.

Potřebuje sériový odpor (napěťový dělič), jinak čte 1023.

Potenciometr: Odpor měněný otáčením.

Termistor: Odpor podle teploty.

6. Výpočet teploty z TMP36

float voltage = analogRead(A0) * (5.0 / 1024.0);
float temperature = (voltage - 0.5) * 100; // °C

7. Další vývojové platformy

Platforma Popis Jazyk
ESP32 / ESP8266 Wi-Fi, levné, vhodné pro IoT C++, MicroPython
Raspberry Pi Malý počítač s OS Python, Bash
Micro:bit Vzdělávací, integrované senzory Blocks, Python
STM32 Profesionální mikrokontroléry C
Teensy Výkonné, Arduino-kompatibilní C++

Využití: Prototypování, vzdělávání, IoT, pokročilé projekty

📡🧠 6. Nastavení routeru a síťová komunikace

1. Cíl úlohy

  • Nastavit a zabezpečit Wi-Fi router
  • Připojit zařízení k síti a ověřit síťovou komunikaci
  • Umět vysvětlit principy sdílení dat a fungování sítě

2. Síťové prvky a pojmy

🔌 MoDem: Převádí digitální signál z počítače na analogový pro přenos a zpět. Umožňuje připojení k internetu.

📶 AP – Access Point: Zajišťuje bezdrátový přístup do sítě. Často součástí routeru.

🌐 Router: Propojuje sítě, přiděluje IP adresy, obsahuje DHCP, firewall a Wi-Fi AP.

🧠 DHCP server: Automaticky přiděluje IP adresy zařízením v síti.

🔄 Switch: Spojuje zařízení v síti LAN, pracuje s MAC adresami.

3. Nastavení Wi-Fi routeru

1. Otevři prohlížeč a zadej IP adresu routeru (např. 192.168.0.1)
  2. Přihlas se (změň výchozí heslo: admin/admin)
  3. Nastav síťové adresy:
     - IP routeru: 192.168.0.1
     - Rozsah sítě: 192.168.0.0/24
     - Broadcast: 192.168.0.255
  4. DHCP rozsah:
     - Od: 192.168.0.100
     - Do: 192.168.0.200

4. Zabezpečení routeru

  • Změnit výchozí přihlašovací údaje
  • Šifrování WPA2 nebo WPA3
  • Silné heslo (12+ znaků, čísla, speciální znaky)
  • Skrytí SSID (volitelné)
  • Zakázat vzdálenou správu
  • Filtrování MAC adres
  • Aktualizace firmware

5. Sdílení dat v síti

a) Připojení více zařízení – vše ve stejné síti (LAN nebo Wi-Fi)
  
  b) Sdílení složek (Windows):
     - Klik na složku → Vlastnosti → Sdílení → Upřesnit sdílení
     - Nastavení oprávnění (čtení/zápis)
     - Přístup: \\název_PC\složka
  
  c) Ověření komunikace:
     - ping IP_adresa
     - ipconfig
     - net view

6. Síťové porty

Port: Logický bod pro spojení aplikací.

  • HTTP – port 80
  • HTTPS – port 443
  • FTP – port 21
  • RDP – port 3389

Router umožňuje přesměrování portů (Port Forwarding).

7. QoS – Quality of Service

Nastavení priorit v síti – např. zvýhodnění videohovorů, her apod.

🟡🟩 Případová studie – Výběr komponent PC

1. Co může být zadáním?

Zadání většinou obsahuje účel sestavy a rozpočet.

Zadání Co hledat
PC pro kancelářskou práci Levný, úsporný, malý disk, integrovaná grafika
Herní PC do 30 000 Kč Výkonný procesor a GPU, min. 16 GB RAM
PC pro grafika/video Vícejádrový CPU, výkonná GPU, SSD + HDD
Tichý domácí PC Tichý chladič, bez grafiky, SSD, mini case
Server na NAS Více disků, ECC RAM, velká kapacita, spolehlivost

2. Postup výběru komponent

🧠 Nejdřív si v hlavě rozvrhni, co je pro daný účel klíčové.

  • CPU – podle výkonu a ceny
  • Základní deska (MB) – podle socketu CPU, velikost (ATX/mATX)
  • RAM – 8 GB min., 16–32+ GB podle účelu
  • GPU – integrovaná nebo dedikovaná
  • Úložiště – SSD na systém, HDD na data
  • Skříň – velikost, airflow
  • Zdroj (PSU) – výkon, certifikace, rezerva
  • Chlazení – tiché, výkonné dle potřeby
  • OS/periferie – pokud je uvedeno v zadání

3. Kde hledat informace online

🎯 TIP: Používej filtry – např. CPU → AMD Ryzen 5, GPU → RTX 4060, RAM → 16 GB DDR4

4. Výstup – tabulka s komponenty

Připrav si jednoduchou tabulku např. ve Wordu nebo na papír:

Komponenta Model / Parametry Proč jsem vybral
CPU AMD Ryzen 5 5600 Výkonný, za dobrou cenu
GPU Nvidia RTX 4060 8GB Herní výkon, DLSS
RAM 16 GB DDR4 3200 MHz Dostatečná pro hry i multitasking
SSD 512 GB NVMe M.2 Rychlý systém
HDD 1 TB 7200 RPM Úložiště pro data
MB B550 chipset, ATX Kompatibilní s CPU, možnost rozšíření
PSU 600W 80+ Bronze Dostatek výkonu, efektivní
Case ATX, dobré chlazení Dobré proudění vzduchu
OS Windows 10 / 11 Podle zadání

5. Co mít v hlavě

  • Socket (např. AM4, LGA1700) – CPU musí pasovat do desky
  • Rozlišení monitoru → odpovídající GPU (Full HD vs. 4K)
  • Watty pro zdroj – počítej rezervu
  • SSD je výrazně rychlejší než HDD
  • RAM – více RAM = lepší multitasking
  • Velikost skříně – ATX, mATX, ITX

6. 🧠 Univerzální fráze pro potítko – Výběr komponent PC

🎯 Obecné důvody výběru:

  • „Tuto komponentu jsem vybral, protože má nejlepší poměr cena/výkon ve své kategorii.“
  • „Za daný rozpočet je to to nejvýhodnější, co lze momentálně pořídit.“
  • „Kdyby byl rozpočet o 2000 Kč vyšší, mohl bych místo této grafické karty zvolit výkonnější model, který by přinesl až 20–30 % vyšší výkon.“
  • „Sestava je vyvážená – žádná komponenta výrazně neomezuje ostatní.“
  • „Nešel jsem do levnější varianty, protože ta už by výkonově nestačila pro zadaný účel.“

💾 Procesor (CPU):

  • „Zvolil jsem procesor s dostatečným počtem jader a moderní architekturou, což je ideální pro multitasking nebo hraní her.“
  • „Za podobnou cenu bych sice našel i výkonnější čipy starší generace, ale tento má nižší spotřebu a podporuje novější paměti.“

🎮 Grafická karta (GPU):

  • „Toto GPU zvládne všechny současné hry ve Full HD při vysokých detailech.“
  • „Je to ideální volba do tohoto rozpočtu, výkonnější modely by znamenaly příplatek 3000 Kč za 20–25 % výkonu navíc.“
  • „Nevolil jsem starší model kvůli vyšší spotřebě a nižší efektivitě.“

🧠 RAM:

  • „16 GB RAM je dnes minimum pro pohodlnou práci i hraní, volil jsem modul s frekvencí 3200 MHz kvůli vyšší propustnosti.“
  • „Volil jsem dva moduly kvůli dual channelu – zvyšuje výkon systému.“

💽 SSD / HDD:

  • „SSD jsem zvolil kvůli rychlému startu systému a programů. Doplnil jsem ho o klasický HDD pro ukládání větších dat.“
  • „NVMe SSD je rychlejší než SATA, což se hodí při práci s většími soubory.“

🔌 Zdroj (PSU):

  • „Zdroj má rezervu výkonu a certifikaci 80+ Bronze – to znamená dobrou efektivitu a nižší zahřívání.“
  • „Nešetřil jsem na zdroji, protože ovlivňuje stabilitu celé sestavy.“

🖥️ Skříň:

  • „Skříň má dostatek prostoru pro airflow a další rozšíření, navíc má předinstalované větráky.“
  • „Zvolil jsem klasický ATX formát – univerzální a kompatibilní s většinou komponent.“

7. Co mít v hlavě

  • Účel použití – hraní / kancelář / grafika
  • Rozpočet – vliv na kvalitu a výběr
  • Porty na PC – USB-A, USB-C, Bluetooth?
  • Pohodlí a potřeby uživatele – ergonomie, přenosnost, přesnost

8. 🧠 Univerzální fráze pro potítko – Výběr periferií k PC

🎯 Obecné důvody výběru:

  • „Periférie jsem volil podle zaměření sestavy, aby vyváženě doplňovaly hlavní účel počítače.“
  • „Za danou cenu jsem zvolil to, co nabízí nejvyšší kvalitu nebo nejlepší komfort.“
  • „Kdyby byl rozpočet vyšší o 1000 Kč, mohl bych vzít kvalitnější monitor s vyšší obnovovací frekvencí.“

🖥️ Monitor:

  • „Zvolil jsem 24" IPS monitor s rozlišením 1920×1080 – ideální pro kancelář i běžnou práci.“
  • „Pro hraní bych doporučil model s 144 Hz obnovovací frekvencí a nízkou odezvou.“
  • „Pro grafickou práci je důležitá barevná přesnost (min. 100 % sRGB).“

🖱️ Myš:

  • „Zvolil jsem klasickou kancelářskou myš, protože je ergonomická a dostatečně přesná.“
  • „Pro hraní jsem vybral myš s vyšším DPI a více tlačítky, což zvyšuje přesnost a pohodlí.“
  • „Bezdrátová myš má výhodu mobility, ale pro hry může mít malou odezvu.“

⌨️ Klávesnice:

  • „Pro běžné psaní jsem zvolil membránovou klávesnici – tichá a levná.“
  • „Do herní sestavy patří mechanická klávesnice – má rychlejší reakci a dlouhou životnost.“
  • „Podsvícení je praktické pro práci ve tmě, ne jen na efekt.“

🎧 Zvuk / headset:

  • „Sluchátka s mikrofonem jsou ideální pro online výuku nebo pracovní hovory.“
  • „Pro hraní je vhodný headset s prostorovým zvukem – zlepšuje orientaci ve hře.“
  • „Reproduktory jsou vhodné pro běžný poslech, ale v hlučnějším prostředí je lepší headset.“

📸 Webkamera a další:

  • „Webkameru jsem zvolil kvůli distanční výuce / videohovorům – postačí model s Full HD rozlišením.“
  • „Tiskárna se hodí pro domácí kancelář – ideálně multifunkční, která zvládne i skenování.“

🟦 Výhody webového rozhraní pro chytrý dům

8. Ukázkový vzhled rozhraní 🖼️

Zde si můžete prohlédnout, jak může vypadat webové rozhraní pro chytrý dům vytvořené pomocí WebMakeru:

Ukázka rozhraní

1. Přístup odkudkoliv 📱

  • Uživatel může ovládat dům z jakéhokoliv zařízení s webovým prohlížečem (PC, tablet, mobil).
  • Není nutné instalovat žádnou speciální aplikaci.

2. Jednoduché a přehledné ovládání 🧑‍💻

  • Rozhraní je grafické – tlačítka, indikátory, posuvníky atd.
  • Může být uzpůsobeno konkrétnímu uživateli – například starším osobám nebo dětem.
  • Např. jeden klik = rozsvítit světla / nastavit teplotu.

3. Možnost rozlišení přístupových úrovní 🛡️

  • Úroveň uživatel – má omezený přístup (např. jen ovládání světel).
  • Úroveň správce – plný přístup včetně konfigurace systému.
  • Každá úroveň může být chráněna heslem nebo autentifikací přes síť.

4. Aktualizace v reálném čase 🔄

  • Webové rozhraní umožňuje dynamicky zobrazovat aktuální stav (např. zda jsou otevřená okna, stav teploty, zabezpečení).
  • Vše se aktualizuje bez nutnosti znovunačtení stránky.

5. Přizpůsobení designu a funkcí ⚙️

  • Pomocí WebMakeru lze rozhraní snadno upravit – přidat nové tlačítko, graf, slider atd.
  • Lze vytvořit více stránek pro různé místnosti, funkce nebo uživatele.

6. Snadná integrace do stávající sítě 🔗

  • Webové rozhraní může být dostupné:
    • Lokálně (např. v domácí síti)
    • Vzdáleně přes internet (např. přes VPN nebo port forwarding)
  • Umožňuje napojení na mobilní zařízení nebo chytrou domácnost (např. Home Assistant).

7. Shrnutí 🟩

Webové rozhraní v systému TECO vytvořené pomocí WebMakeru umožňuje komfortní, bezpečné a vzdálené ovládání chytrého domu. Jeho hlavní výhodou je jednoduché použití pro koncového uživatele, možnost přizpůsobení, víceúrovňové zabezpečení a přístup odkudkoliv bez instalace aplikací.

🟡 Úkol č. 2 – Technologie spínání, využití relé modulů (TECO)

8. Ukázkový vzhled rozhraní 🖼️

Ukázka rozhraní

1. Co je relé?

Relé je elektronická nebo elektromechanická spínací součástka, která umožňuje ovládat silový obvod (např. 230 V) pomocí slaboproudého signálu (např. z PLC TECO).

V systému TECO Foxtrot používáme relé moduly (např. MR-200, MR-010M) pro spínání zařízení, která nejsou připojena přímo k řídicí jednotce.

2. Technologie spínání – přehled a principy

1. Mechanické relé

Funguje na principu elektromagnetu, který při sepnutí přitáhne kontakt.

  • Výhody: levné, jednoduché, vhodné pro spínání 230 V
  • Nevýhody: hlučné, opotřebování kontaktů, pomalejší
  • Použití: světla, ventilátory, spotřebiče

2. Polovodičové relé (SSR – Solid State Relay)

Nemá pohyblivé části – spíná pomocí tranzistoru nebo triaku.

  • Výhody: tiché, rychlé, delší životnost
  • Nevýhody: dražší, může se zahřívat
  • Použití: vytápění, motory, čerpadla, průmyslové aplikace

3. Triaky a tyristory

Používají se pro spínání střídavého napětí. Lze s nimi realizovat fázové řízení (např. stmívání světel).

  • Výhody: plynulé řízení výkonu
  • Nevýhody: komplikovanější zapojení, vyžaduje řízení v nule

4. Spínání přes tranzistor (např. MOSFET)

Vhodné pro malé DC proudy – např. LED pásky, signály.

  • Výhody: rychlé, malé, levné
  • Nevýhody: nevhodné pro velké zátěže

3. Použití relé modulů

  • Osvětlení: Spínání světel, LED pásků, stmívání (přes triak nebo PWM)
  • Ventilace a rekuperace: Zapnutí ventilátoru při přítomnosti osoby nebo po stisknutí tlačítka
  • Topení / vytápění: Ovládání elektrokotlů, termostatických hlavic, podlahového topení
  • Zásuvkové okruhy: Spínání 230 V zásuvek – např. vypnutí nočních spotřebičů
  • Ovládání rolet a žaluzií: Relé přepíná směr (nahoru / dolů), buď dvoupolohové, nebo časované
  • Zabezpečení a alarmy: Ovládání sirény, zámku dveří, napojení na nouzové osvětlení
  • Scénáře a automatizace: Např. „vypni vše při odchodu“, „noční režim“ – pomocí více relé

4. Shrnutí pro mluvení

Relé moduly umožňují spínat zařízení v domě – světla, ventilátory, vytápění, zásuvky.

Podle technologie spínání dělíme relé na:

  • Mechanická: kontakt sepnutý elektromagnetem
  • Polovodičová: bezkontaktní, tichá
  • Triaky: pro plynulé řízení
  • Tranzistory: pro malé proudy

Relé moduly ve Foxtrotu jsou důležitou součástí pro chytré ovládání silových zařízení.

5. Tip pro potítko

Relé = spínací prvek – ovládá 230 V zátěž přes slaboproud (PLC)

Technologie spínání:
- Mechanické relé – elektromagnet, 230 V, slyšitelné cvaknutí
- SSR – tiché, rychlé, dražší
- Triak – střídavé napětí, např. stmívače
- Tranzistor – malé zátěže (např. LED)

Použití:
- světla, ventilátory, topení, rolety, zásuvky, alarmy

🟡 Úkol č. 2 – Ovládací panely v systému TECO

8. Ukázkový vzhled rozhraní 🖼️

Zde si můžete prohlédnout, jak může vypadat webové rozhraní pro chytrý dům vytvořené pomocí WebMakeru:

Ukázka rozhraní

1. Proč je dobré mít LED indikaci stavu?

  • ✅ Okamžitá zpětná vazba – uživatel hned vidí, zda je zařízení zapnuté nebo vypnuté, i na dálku.
  • ✅ Zvýšení komfortu – barevné indikace jsou jednoduché a intuitivní (např. zelená = zapnuto).
  • ✅ Zvýšení bezpečnosti – např. vidím, že je topení aktivní.
  • ✅ Úspora energie – nemusím omylem nechávat zapnuté světlo.

💡 Příklad z praxe:
LED u tlačítka u vchodu mi ukáže, jestli někde ještě svítím. Nemusím kontrolovat každý pokoj.

2. Módy ovládacích panelů (podržení, dvojklik...)

Moderní ovladače (např. Logus 90) umožňují více akcí na jedno tlačítko – tím se zvyšuje efektivita ovládání.

🕹️ Režimy tlačítek:

Mód Funkce
Krátký stiskNapř. rozsvítí světlo
PodrženíNapř. stmívání světla nebo spuštění scény
DvojklikSpuštění jiné scény nebo vypnutí všeho
Dlouhý stiskPřepnutí režimu, např. noční/mimo domov

💡 Příklad využití:
- Krátký stisk – zapnout světlo
- Podržení – stmívání nahoru
- Dvojklik – vypnout všechny spotřebiče

3. Co všechno může být považováno za ovládací panel?

Ovládací panel není jen tlačítko – může to být jakékoliv zařízení, které posílá příkaz do systému.

🎛️ Typy ovládacích panelů:

  • Tlačítkový modul (např. Logus 90, CFox) – klasická tlačítka s LED indikací
  • Dotykové panely (ID-14, ID-31, iNELS...) – vícestránkové ovládání, barevný displej
  • Mobilní zařízení / aplikace – např. telefon s přístupem na WebMaker
  • Scénické ovladače – jedno tlačítko pro více funkcí (např. “kino režim”)
  • Časové spínače / senzory – ovládají podle času, pohybu, světla

➡️ Všechny tyto prvky lze integrovat do systému TECO a nakonfigurovat v programu Mosaic.

4. Shrnutí (co říct u zkoušky)

  • LED indikace na tlačítku zvyšuje komfort i bezpečnost – uživatel má okamžitou zpětnou vazbu.
  • Módy jako podržení nebo dvojklik umožňují více funkcí na jedno tlačítko.
  • Ovládací panel může být tlačítko, dotykový panel, mobil, senzor nebo časovač – důležité je, že ovládá zařízení v systému.

5. Tip pro potítko – co napsat na papír

LED indikace = okamžitá zpětná vazba (červená = zhasnuto, zelená = zapnuto)

Módy ovládání:
- Krátký stisk = světlo
- Podržení = stmívání
- Dvojklik = scéna

Ovládací panel = tlačítko, dotykový panel, mobil, senzor, časovač

🟡 Úkol č. 2 – Větrání, ventilace, klimatizace a kvalita ovzduší

8. Ukázkový vzhled rozhraní 🖼️

Zde si můžete prohlédnout, jak může vypadat webové rozhraní pro chytrý dům vytvořené pomocí WebMakeru:

Ukázka rozhraní

✅ Rozdíl mezi větráním, ventilací a klimatizací

1. Větrání (přirozené)

  • Otevírání oken nebo dveří – výměna vzduchu bez techniky.
  • Závislé na počasí, větru, venkovních podmínkách.
  • Nevýhody: nekontrolované tepelné ztráty, alergeny, hluk.

2. Ventilace (nucená výměna vzduchu)

  • Řízený systém – pomocí ventilátorů, čidel a řídicí jednotky.
  • Může být jednoduchá (jen přívod/odvod vzduchu) nebo s rekuperací tepla.
  • Lze ovládat např. pomocí TECO systému (na základě CO₂, vlhkosti atd.).

3. Klimatizace

  • Aktivní řízení teploty a vlhkosti – chladí i ohřívá vzduch.
  • Může filtrovat a odvlhčovat vzduch.
  • Nevýhoda: vyšší energetická náročnost, dražší instalace.

✅ Co všechno sledujeme na kvalitě ovzduší?

Pomocí senzorů (např. v systému TECO) sledujeme:

Parametr Co znamená
Teplota Základní komfort, řízení topení/chlazení
Vlhkost Příliš suchý vzduch → podráždění, příliš vlhký → plísně
CO₂ (oxid uhličitý) Ukazatel vydýchaného vzduchu – ovlivňuje koncentraci a zdraví
VOC (těkavé organické látky) Chemikálie ve vzduchu (např. z nábytku, čisticích prostředků)
Prachové částice (PM2.5, PM10) Prach, alergeny – důležité např. u dětí, astmatiků

💡 Senzory mohou být zabudované ve stěně, nebo připojené přes sběrnici (např. CIB v TECO systému).

✅ Jak pomáhá automatické vytápění s úsporou energie?

  • Nepřetápím místnost zbytečně – topí se jen, když je teplota pod určitou hranicí (např. 20 °C).
  • Přesné řízení podle čidel – hlavice se otevře jen tolik, kolik je potřeba.
  • Scénáře a časové programy – např. snížení teploty v noci nebo při odchodu z domu.
  • Zónové řízení – každá místnost má vlastní teplotu a řízení (např. ložnice chladnější než koupelna).

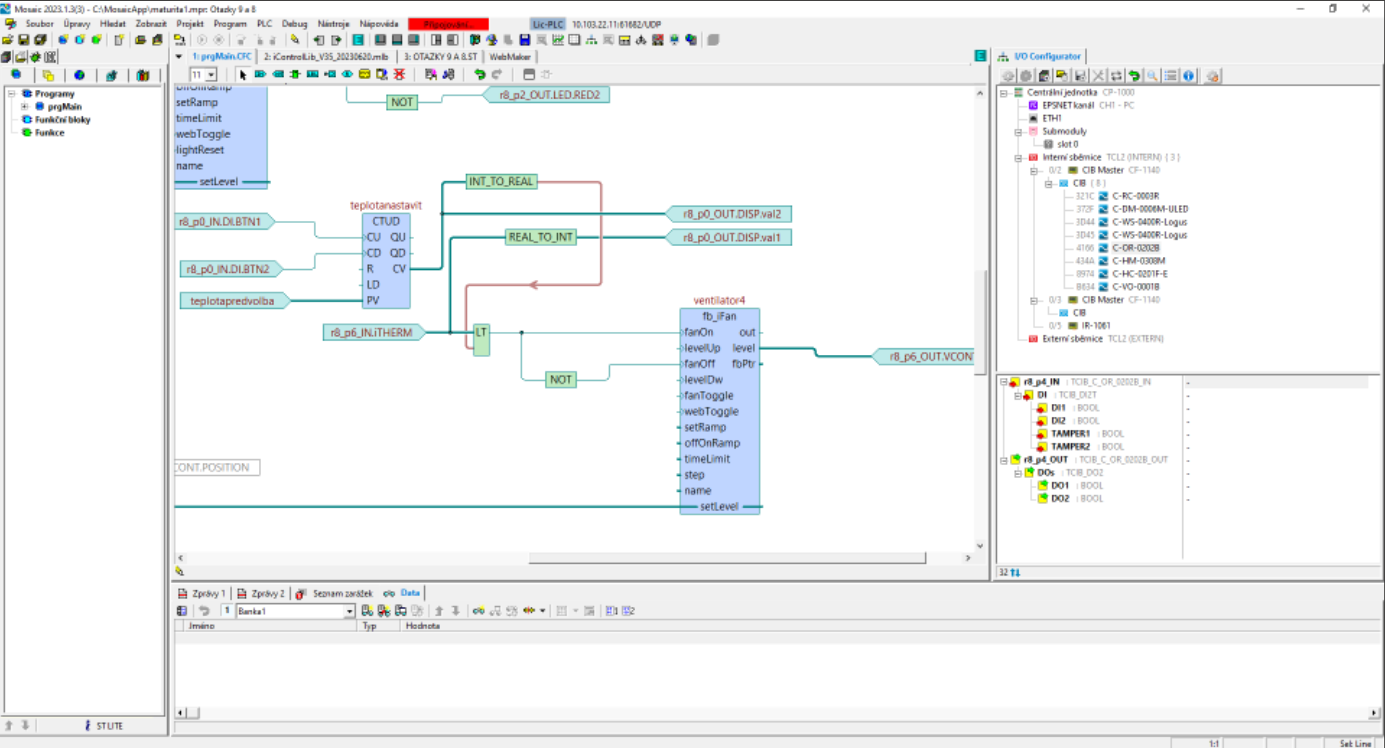
💡 Systém TECO (např. s hlavicí CF-1141 a teplotním čidlem C-IT-0200R) umožňuje spínání výstupů (např. ventilátoru) a otevření hlavic podle aktuální teploty – úsporně a automaticky.

🟩 Shrnutí (co říct u zkoušky)

Rozdíl mezi větráním, ventilací a klimatizací je v tom, že:

  • Větrání je přirozené (např. okna)
  • Ventilace je řízená výměna vzduchu (ventilátor, senzory)
  • Klimatizace navíc aktivně ovlivňuje teplotu a vlhkost

Kvalitu vzduchu sledujeme pomocí čidel – měříme:

  • Teplotu
  • Vlhkost
  • CO₂
  • VOC
  • Prach (PM2.5, PM10)

Automatické vytápění podle čidel snižuje spotřebu energie – topí se jen, když je to potřeba, a často jen v určité zóně.

📝 Tip na zápis na potítku

Větrání = okna, neřízené  
Ventilace = řízená výměna vzduchu (ventilátor, senzory)  
Klimatizace = aktivní chlazení/vytápění  

Sledujeme:
- Teplota, vlhkost
- CO₂ (vydýchaný vzduch)
- VOC (chemikálie)
- Prach (PM2.5, PM10)

Výhody automatického vytápění:
- topí jen, když je potřeba
- řízení podle čidel
- zónové ovládání
    

🟡 Úkol č. 2 – Ovládací panely v systému TECO

8. Ukázkový vzhled rozhraní 🖼️

Zde si můžete prohlédnout, jak může vypadat webové rozhraní pro chytrý dům vytvořené pomocí WebMakeru:

Ukázka rozhraní

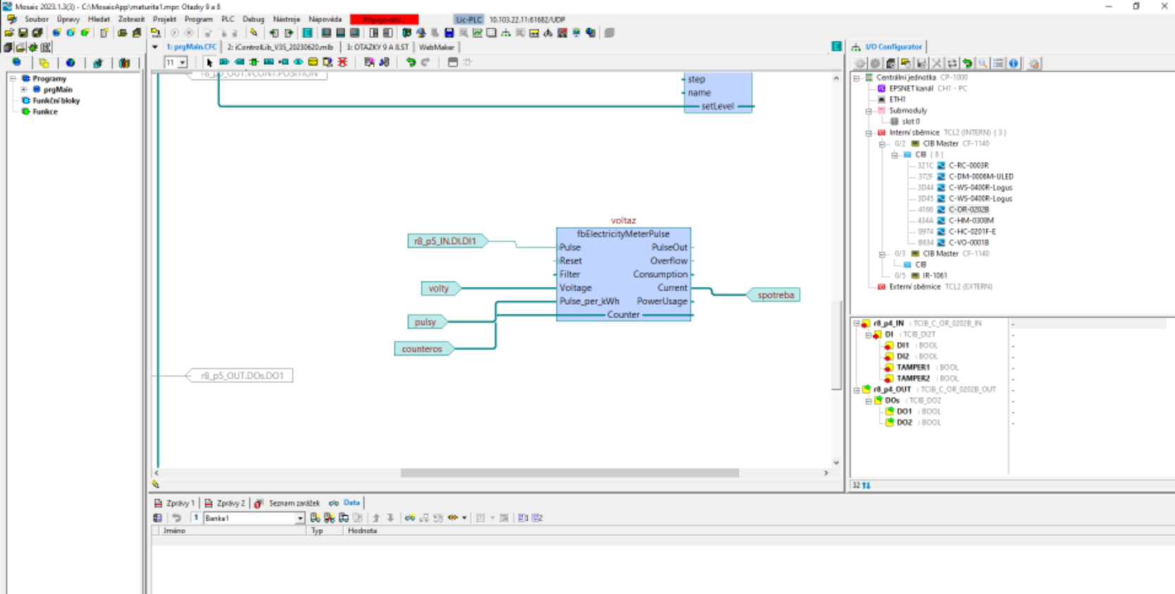
🟡 6. Měření spotřeby a signály

1. K čemu je dobré monitorovat spotřebu v domě?

  • Přehled o provozních nákladech:
    Např. vysoká noční spotřeba znamená zapnutý spotřebič zbytečně.
  • Odhalení problémů a poruch:
    Trvale vysoký odběr může znamenat vadné zařízení.
  • Řízení energie a automatizace:
    Např. vypnutí zásuvek při překročení limitu.
  • Úspora energie a peněz:
    Možnost vypínat nevyužité zařízení, řízení podle tarifu.

2. Co měřit a proč?

Co měřitProč
Celková spotřeba domuDlouhodobé sledování, rozdělení nákladů
Jednotlivé okruhy (zásuvky, topení, ohřev vody)Odhalení neefektivních zařízení
Fotovoltaika / solární ziskOptimalizace vlastní spotřeby
Nabíjení elektromobiluDůležitá kontrola výkonu a času
Spotřeba za fáze (L1, L2, L3)Rovnoměrné zatížení, ochrana jističů

Měření probíhá např. pomocí elektroměrů EM-01M nebo analogových převodníků (0–10 V).

3. Digitální vs. analogový signál

📊 Analogový signál:

  • Spojitý – např. 0–10 V
  • Senzory teploty, proudu, světla
  • Čtení přes A/D převodník (ADC)
  • Příklad: 0 V = 0 W, 10 V = 10 kW

🔢 Digitální signál:

  • Nespojitý – 0 nebo 1
  • Např. impulsy z elektroměru – 1 impuls = 1 Wh
  • V TECO systému: počítání impulsů a zobrazení spotřeby

4. Grafická vizualizace

  • Zobrazení aktuální spotřeby jako graf, číslo nebo indikátor
  • Pomáhá rychle reagovat na změny
  • WebMaker umožňuje:
    • Vytvářet stránku s popisky a barvami
    • Grafy v reálném čase

5. Shrnutí

Sledování spotřeby pomáhá optimalizovat provoz, odhalit poruchy a šetřit energii.
Měříme hlavní přívod, okruhy, fáze, FV.
Analog = spojitý (0–10 V), digitál = impulzy.
WebMaker = vizualizace na webu.

6. Tahák na papír

Monitorování = přehled, úspora, detekce chyb

Co měřit:
Celkový přívod, zásuvky, topení, fáze, FV,

Analog = spojitý (0–10 V)
Digitál = nespojitý (impulzy)

WebMaker = zobrazení na webu (graf, číslo, barvy)

🟡🟩 7. Ovládání chytrého domu, CIB sběrnice a moduly

1. Způsoby ovládání chytrého domu

V chytrém domě se používá více typů ovládání pro pohodlí a dostupnost:

Způsob Popis
Fyzická tlačítka (např. Logus 90)Základní, spolehlivé, intuitivní
Dotykové panely (ID-31, ID-14)Moderní UI, více stránek, stavové info
Webové rozhraní (WebMaker)Ovládání přes internetový prohlížeč
Mobilní aplikaceOvládání přes telefon
Hlasoví asistenti (Google, Alexa)Pohodlné bezdotykové ovládání
Scény a časovačeAutomatizace podle času nebo událostí
Nouzové ovládání na PLCPřímé tlačítko na rozvaděči (výpadek sítě)

2. CIB sběrnice (Common Installation Bus)

  • Komunikační sběrnice TECO systému
  • Propojuje ovladače, senzory, vstupy/výstupy
  • Napájení + data v jednom kabelu (4 vodiče)
  • Topologie sběrnice nebo hvězda, délka do 200 m

💡 Výhoda: jednoduše rozšiřitelné bez zbytečného tahání kabelů.

3. Rozšiřující moduly k PLC

Moduly přidáváme, když chybí vstupy/výstupy nebo funkce.

Modul Funkce
MR-200, MR-010MSpínané výstupy (relé)
MR-020M, MR-021MAnalogové výstupy
C-IT-0200RTeplotní čidlo na CIB sběrnici
CU3-01MŘídicí jednotka pro CIB
CM-0901Měření proudu, napětí, výkonu
EM-01MElektroměr
ID-31, ID-14Dotykové panely
Logus 90 tlačítkaScény, světla, rolety

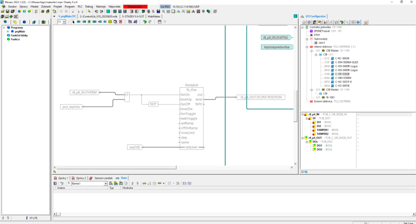
4. CFC – programování ovladačů

  • V prostředí Mosaic se používá grafický jazyk CFC (Continuous Function Chart)
  • Funkční bloky se propojují vizuálně – přehledná logika
  • Každé tlačítko (např. Logus 90) má přiřazené části a akce

Např. výstup na světlo, časovač, změna scény…

5. Shrnutí (co říct u zkoušky)

Chytrý dům mohu ovládat: tlačítky, panely, přes web, mobil, hlasem, scénami nebo nouzově přes PLC.

CIB sběrnice: sběrnice od TECO, napájení a komunikace v jednom kabelu, max. 200 m.

Rozšiřující moduly: přidávám pro více vstupů/výstupů nebo např. elektroměr, dotykový panel atd.

Programování: jazyk CFC v Mosaic – grafické propojení bloků, přehledná logika.

6. Tahák na papír – stručná verze

Způsoby ovládání:
- tlačítka, dotyk. panel, web, mobil, hlas, scény, nouze

CIB sběrnice:
- 4 vodiče (napájení + data)
- senzory + ovladače
- až 200 m

Moduly:
- MR-200 (relé)
- MR-020M (analog)
- EM-01M (elektroměr)
- ID-31 (dotyk panel)
- CU3-01M (rozšíření CIB)

CFC = grafický jazyk v Mosaic, bloky propojuji podle logiky

🟡 Úkol č. 2 – Ovládací panely v systému TECO

8. Ukázkový vzhled rozhraní 🖼️

Zde si můžete prohlédnout, jak může vypadat webové rozhraní pro chytrý dům vytvořené pomocí WebMakeru:

Ukázka rozhraní

🟡🟦 Úkol č. 2 – Monitorování ovzduší (TECO systém)

1. Proč vůbec monitorujeme ovzduší?

V chytrých domech se kvalita vzduchu sleduje z důvodu:

  • Komfortu obyvatel (teplota, vlhkost)
  • Zdraví a bezpečnosti (CO₂, kouř, VOC)
  • Automatizace větrání / ventilace (úspora energie, řízení)
  • Detekce nebezpečí (požár, plyn)

TECO systém umožňuje připojit senzory přes CIB sběrnici nebo analogové vstupy, a hodnoty využít v CFC logice.

2. Přehled sledovaných veličin

  • 🌡️ Teplota – komfort, řízení vytápění a chlazení
  • 💧 Vlhkost – ochrana před plísní, suchým vzduchem
  • 🟩 CO₂ – vydýchaný vzduch, spuštění ventilace nad 1000 ppm
  • 🟦 VOC – chemikálie z prostředí, nutnost větrat
  • 🔥 Kouř – požár, spuštění alarmu/ventilace
  • 🌫️ Prach (PM2.5 / PM10) – alergeny, důležité pro děti a astmatiky
  • 🌬️ Tlak, proudění – řízení proudění vzduchu, přetlak/podtlak

3. Jak to vypadá v praxi?

-- Příklad logiky v CFC jazyce (Mosaic)
Pokud CO₂ > 1000 ppm:
    → Spustit ventilátor (GT blok)
Pokud VOC překročí limit:
    → Otevřít okno / spustit odtah

-- Výstupy
Zobrazení dat:
    → Panel ID-14
    → Webové rozhraní (WebMaker)
    → Historické grafy (např. CO₂ za den)

Čidla jsou připojena do systému TECO, kde jsou hodnoty použity k automatizaci a vizualizaci.

4. Shrnutí (co říct u zkoušky)

V chytrém domě sledujeme více než jen teplotu. Důležité jsou i: vlhkost, CO₂, VOC, kouř nebo prach. Tyto veličiny ovlivňují komfort, zdraví i bezpečnost obyvatel.

Pomocí TECO systému a programování v CFC dokážeme automaticky spouštět ventilaci, otvírat okna nebo upozorňovat uživatele.

Zobrazení dat je možné na panelu, displeji nebo ve webovém rozhraní a můžeme sledovat i historický vývoj.

5. Tahák na papír – stručná verze

Sledujeme:
Teplota (komfort, vytápění),
Vlhkost (plísně, sucho),
CO₂ (únava, větrání),
VOC (chemikálie, zdraví),
Kouř (požár, bezpečnost),
Prach (PM2.5 – alergie),
Proudění, tlak (směr větrání),

Logika v CFC = GT blok → CO₂ > 1000 → spustit ventilátor

Zobrazení = displej, WebMaker

🟡💧 9. Měření odběru vody pomocí vodoměru

1. Jak poznáme, že probíhá odběr vody?

V chytrých domech se pro měření průtoku vody běžně používá vodoměr s výstupem impulzů.

  • Vodomer obsahuje snímač s impulzním výstupem (např. jazýčkový kontakt nebo optické čidlo)
  • Každý impuls znamená určité množství vody, např. 1 impuls = 1 litr
  • Pokud impulzy přicházejí v čase, znamená to, že voda teče = probíhá odběr

💡 Žádné impulzy = voda neteče.
💡 Impulzy ve vysoké frekvenci = intenzivní odběr.

2. Co snímaná hodnota vyjadřuje?

Snímaná hodnota je počet impulzů za určité časové období. Vyjadřuje aktuální průtok nebo celkovou spotřebu.

  • Průtok např. v litrech za minutu
  • Celková spotřeba např. v

Typické výstupy:

HodnotaVýznam
Počet impulzůKaždý = určité množství vody
Rychlost impulzůVyjadřuje rychlost odběru (průtok)
Celkový součet impulzůUdává celkovou spotřebu vody

3. Zpracování v systému TECO

  • Vstup z vodoměru se připojuje na digitální vstup řídicí jednotky (např. CP-1000)
  • V jazyce CFC se impulzy počítají pomocí časovačů, čítačů nebo knihovny PulseCounter
  • Hodnota se může zobrazit na displeji, uložit do historie, nebo odeslat přes WebMaker

4. Využití dat v chytrém domě

  • Monitoring spotřeby vody – denní, měsíční, roční přehled
  • Detekce úniků – např. impulzy v noci = možný problém
  • Statistiky a úspora – motivace k efektivnějšímu chování
  • Přesná fakturace – měření po zónách (např. více bytových jednotek)

5. Shrnutí (co říct u zkoušky)

Odběr vody poznáme podle impulzů z vodoměru – pokud přicházejí impulzy, znamená to, že voda teče.

Každý impuls představuje určité množství vody – např. 1 litr.

Impulzy zpracovává systém TECO (např. v CFC) a využívá je k výpočtu průtoku nebo spotřeby.

Díky tomu lze sledovat spotřebu, detekovat úniky, optimalizovat vytápění a fakturaci.

📝 Tahák na papír – stručná verze

Odběr poznám podle impulzů z vodoměru (1 impuls = např. 1 litr)

Sledujeme:
Počet impulzů = spotřeba,
Frekvence impulzů = průtok,
Bez impulzů = voda neteče,

Využití:
Spotřeba vody,
Detekce úniku,
Statistiky (den, měsíc),
Zobrazení v CFC / WebMakeru
,

🟡🟢 11. Síťová technika v chytrých domech

1. Výhody a nevýhody bezdrátového vs. kabelového připojení

📡 Bezdrátové připojení (Wi-Fi, Zigbee, Bluetooth, LoRa...)

  • Výhody: rychlá instalace, mobilita, nižší náklady
  • Nevýhody: rušení, menší stabilita, dosah, napájení, bezpečnost

🔌 Kabelové připojení (Ethernet, sběrnice CIB...)

  • Výhody: stabilní, rychlé, bezpečné
  • Nevýhody: náročná montáž, menší flexibilita

2. Připojení bezdrátových prvků do sítě

  • Párování: spojení zařízení s centrální jednotkou (např. Zigbee hub, Wi-Fi router)
  • Způsoby připojení:
    • Wi-Fi → přes router
    • Zigbee/Z-Wave → přes bránu
    • Bluetooth → přímé nebo BLE hub
    • LoRa/NB-IoT → přes gateway k internetu
  • Propojení s chytrým domem: pomocí MQTT, REST API nebo gateway

3. Rušení signálu

Rušení = zhoršení kvality signálu

  • Příčiny: jiné sítě, zdi, kov, spotřebiče, elektromagnetické pole
  • Důsledky: výpadky, zpomalení, chyby v datech
  • Řešení: jiný kanál, repeatery, kabel u pevných zařízení

4. Kdy použít bezdrát a kdy kabel?

📡 Bezdrát:

  • Mobilní zařízení, senzory
  • Když není možné tahat kabely
  • Dočasná/flexibilní instalace

🔌 Kabel:

  • Stabilita a rychlost (kamery, servery)
  • Stacionární zařízení
  • Bezpečnost a spolehlivost

5. Typy bezdrátových sítí

Technologie Dosah Spotřeba Rychlost Topologie Využití
Wi-FiStředníStředníVysokáHvězdaInternet, kamery
BluetoothKrátkýNízkáNízkáP2PWearables, ovladače
ZigbeeKrátkýNízkáNízkáMeshSenzory, světla
Z-WaveKrátkýNízkáNízkáMeshOvladače, zásuvky
LoRaVelmi dlouhýNízkáVelmi nízkáHvězdaVenkovní senzory
NB-IoTDlouhýNízkáStředníMobilní síťMěstská infrastruktura

6. Shrnutí pro zkoušku

Bezdrát = flexibilita, ale může být rušen

Párování přes brány (Zigbee hub, Wi-Fi router), následné začlenění do systému přes MQTT či API.

Rušení řešíme výběrem technologie, kanálu, nebo přechodem na kabel.

Kombinace: bezdrát pro senzory, kabel pro stabilitu a bezpečnost.

7. Tahák na papír – stručně

Bezdrát:
+ snadná montáž
– rušení, omezený dosah

Kabel:
+ stabilita, bezpečnost
– nutnost tahat kabely

Rušení = vliv okolí na signál (Wi-Fi, mikrovlnka, zdi)

Párování: Zigbee hub, Wi-Fi router, MQTT gateway

Bezdrát sítě:
Wi-Fi, Zigbee (mesh), BT, LoRa (dlouhý dosah), NB-IoT

Použití:
- bezdrát = senzory, mobilita
- kabel = panely, kamery, PLC

🟡🟢 12. Komunikační technika, protokoly, kabeláž

1. Praktické krimpování a keystone moduly

🔌 Krimpování konektorů RJ-45

  • Použití ve strukturované kabeláži (Cat 5e, 6, 6a…)
  • Nejčastější konektor: RJ-45 (8P8C)
  • Potřeba krimpovacích kleští, konektoru a kabelu
  • Standardy zapojení: T568A nebo T568B (běžnější)
T568B pořadí barev (zleva):
1: oranžová/bílá
2: oranžová
3: zelená/bílá
4: modrá
5: modrá/bílá
6: zelená
7: hnědá/bílá
8: hnědá

🧱 Zapojení keystone modulů

  • Uchycení do zásuvek nebo patch panelů
  • Použití punch-down nástroje
  • Barevné značení dle T568A/B

2. Komunikační protokoly

Komunikační protokol: Soubor pravidel pro výměnu dat mezi zařízeními. Určuje formát, strukturu, rychlost a způsob přenosu.

ProtokolPoužití
HTTP/HTTPSWebové stránky
FTPPřenos souborů
ModbusPrůmyslové komunikace
MQTTIoT zařízení
CAN, LINAutomobilová komunikace
BACnet, KNXBudovy a automatizace
CIBTECO sběrnice
Zigbee, Z-WaveBezdrátová automatizace

3. TCP vs. UDP

TCP (Transmission Control Protocol)

  • Spojovaný, navazuje spojení
  • Spolehlivý přenos, kontrola chyb
  • Použití: web, e-mail, FTP

UDP (User Datagram Protocol)

  • Nespojovaný, rychlejší
  • Méně spolehlivý
  • Použití: streamy, VoIP, hry
VlastnostTCPUDP
Spolehlivost✔️
RychlostPomaláRychlá
Ověření spojeníAnoNe
PoužitíWeb, emailVideo, hry

4. Sériová komunikace

  • Přenos bitů po jednom vodiči
  • Pomalejší než paralelní, ale levnější a jednodušší
TypPopis
UART (RS-232, RS-485)Přenos mezi mikrokontroléry
I²C, SPIKrátké vzdálenosti
Modbus RTUPrůmyslový standard, RS-485
CIB4 vodiče – data i napájení

5. Komunikační standard Modbus

  • Průmyslový protokol
  • Master-slave struktura
  • Původ od Modicon, dnes otevřený standard

Varianty:

VerzePopis
Modbus RTUSériový přenos, binární
Modbus ASCIISériový, čitelné znaky
Modbus TCP/IPPřes Ethernet, TCP

Struktura: 1 master, více slave, dotaz–odpověď, každé zařízení má ID

6. Rack a patchpanel

🗂️ Rack (datová skříň)

  • Kovová skříň ve výšce U (1U = 44,45 mm)
  • Obsahuje switche, UPS, routery atd.

🧩 Patchpanel

  • Keystone zásuvky (např. 24 RJ-45)
  • Uspořádání kabeláže, propojení keystonů a kabelů

7. Kabeláž, PoE a dvojlinky

🔗 Kabeláž

  • UTP – nestíněná
  • STP – stíněná
  • Cat5e, Cat6, Cat6a (100–500 MHz)

⚡ PoE – Power over Ethernet

  • Napájení a data po jednom kabelu
  • Standardy:
    • 802.3af – 15,4 W
    • 802.3at – 25,5 W
    • 802.3bt – až 100 W

🔄 Dělení párů ve dvojlince (RJ-45)

PárBarvyPoužití
1Bílá/oranž + oranžTX
2Bílá/zelená + zelenáRX
3Bílá/modrá + modráPoE
4Bílá/hnědá + hnědáPoE

🟩 Shrnutí k ústní odpovědi

Komunikační protokol = pravidla výměny dat (Modbus, MQTT, TCP...)

Sériová komunikace = přenos 1 bitu, např. Modbus RTU, CIB

Rack = síťová skříň, Patchpanel = přehledné propojení kabelů

PoE = napájení po síťovém kabelu

Protokoly = TCP, UDP, Modbus, MQTT…
TCP = spolehlivý | UDP = rychlý
Sériová komunikace = 1 bit za čas
Modbus = master/slave, RS-485 / TCP
Rack = datová skříň | Patchpanel = přepojovací pole
PoE = napájení po kabelu
Krimpování RJ-45 – T568B: oranž/bílá, oranž…

🟡🔵 6. Teorie automatizace a systémy řízení

1. Co je automatizace

Automatizace je proces, při kterém se činnost vykoná bez zásahu člověka nebo s minimálním zásahem na základě předem stanovených pravidel, algoritmů nebo měření.

2. Stupně automatizace

Stupeň | Název                    | Popis
-------|-------------------------|-------------------------------------------------------------
1      | Ruční ovládání          | Člověk vykonává činnost (např. světlo vypínačem)
2      | Automatické ovládání    | Akce na základě podnětu (např. dveře s čidlem)
3      | Automatická regulace    | Regulace veličiny (např. termostat)
4      | Automatické řízení      | Systém s více vstupy (např. chytrý dům s PLC)
5      | Adaptivní řízení        | Učící se systém (např. AI)

Příklady:

  • Otevírání dveří v obchodě → Stupeň 2 – Detekce → otevření
  • Alarmový systém → Stupeň 4 – Vstupy + akce

3. Centralizované vs. decentralizované řízení

Vlastnost       | Centralizované         | Decentralizované
----------------|------------------------|--------------------------
Řídicí jednotka | Jedna (např. PLC)      | Více (např. CIB moduly)
Výhoda          | Jednoduchá správa      | Spolehlivost, rozšíření
Nevýhoda        | Porucha = výpadek      | Složitější, dražší
Použití         | Domy, školy            | Průmysl, velké budovy

Hybridní model: Kombinace – např. TECO: hlavní PLC + CIB moduly

4. Typy automatizace

  • Pevná (Hard automation): neměnná, např. dopravník
  • Programovatelná: přenastavitelná, např. PLC
  • Flexibilní (Soft automation): adaptivní, např. AI, Home Assistant

5. Historie automatizace

Éra                    | Vývoj
-----------------------|--------------------------------------------------
Antika                | Archimédes, vodní hodiny
18. stol.             | Parní stroje, mechanika
20. století           | Relé, PLC
Po roce 2000          | Mikroprocesory, IoT, AI
Současnost            | Chytré domy, TECO Foxtrot, AI řízení

6. Důvody a dopady automatizace

Důvody:

  • Efektivita, přesnost
  • Úspora nákladů
  • Bezpečnost
  • Dálkové řízení

Dopady:

  • Méně míst v rutinních profesích
  • Vyšší nároky na vzdělání
  • Nové obory: IT, servis
  • Potreba kybernetického zabezpečení

7. Shrnutí

Automatizace znamená, že zařízení funguje samo podle pravidel. Dělí se na stupně podle složitosti. Příklady: dveře (stupeň 2), alarm (stupeň 4). Řízení může být centralizované nebo decentralizované. Historie sahá od parních strojů po AI a chytré domy. Hlavní motivy jsou efektivita a bezpečnost, ale přináší i nové výzvy.

8. Tahák

Stupně:
1. Ruční
2. Aut. ovládání – dveře
3. Aut. regulace
4. Aut. řízení – alarm
5. Adaptivní

Centralizované = 1 jednotka
Decentralizované = více modulů (např. CIB)

Typy: pevná, programovatelná, flexibilní

Důvody: úspora, efektivita, bezpečnost
Dopady: méně práce, více IT

Historie: od strojů po chytré domy a AI

🟡🔵 14. Umělé osvětlení a jeho vliv

a. Typy svítidel

Podle konstrukce a použití:

  • Zářivková svítidla
  • Halogenová svítidla
  • LED svítidla
  • Výbojková svítidla
  • Žárovková svítidla
  • Dekorativní svítidla

Podle účelu:

  • Přímé
  • Nepřímé
  • Smíšené

b. Parametry osvětlení

ParametrJednotkaVýznam
Světelný toklumen (lm)Celkové množství vyzařovaného světla
Světelná účinnostlm/WKolik světla získáme z 1 W
Svítivostkandela (cd)Množství světla v určitém směru
Osvětlenostlux (lx)Kolik světla dopadá na plochu
Teplota chromatičnostikelvin (K)Barva světla
CRI0–100Věrnost barev
Úhel vyzařovánístupněSměr svícení

Doporučená osvětlenost:

  • Bydlení: 150–300 lx
  • Kancelář: 500 lx
  • Kuchyň, čtení: 300–500 lx
  • Noční chodba: 50–100 lx

c. Vliv barvy světla na člověka

Barva světlaTeplota (K)Vliv
Teplá bílá2700–3000Uklidňující, vhodná na večer
Neutrální bílá3500–4000Přirozená pro běžné aktivity
Studená bílá5000–6500Podporuje soustředění

Modrá složka světla potlačuje melatonin → ztěžuje usínání.

d. Spektrální složení světla

Typ světlaSpektrumVlastnosti
Sluncespojitéideální, přirozené
LEDupravenézávisí na čipu
Zářivkyčárovéméně přirozené
Žárovkaspojitépřirozené, ale neúčinné
Sodíková výbojkaúzké žluto-oranžovéšpatné podání barev
Halogenidová výbojkaširšívhodné pro průmysl

Spektrum ovlivňuje: barevné vnímání, zrakovou pohodu, biorytmy

e. Umístění světel v interiéru

📐 Obecná pravidla

  • Rovnoměrné osvětlení
  • Bez oslnění
  • Zónové osvětlení dle účelu

💡 Podle prostoru:

MístnostDoporučené osvětlení
ObývákKombinace hlavní + lampy + LED pásky
KuchyněSilné na desku + horní světlo
LožniceTeplé, stmívatelné
KoupelnaDifuzní u zrcadla
ChodbaSlabší, rovnoměrné

f. Světelné znečištění

🌃 Definice:

Nežádoucí a nadměrné umělé světlo, které narušuje noční prostředí, přírodu a spánek.

🧨 Vzniká:

  • Špatným směrováním světla
  • Příliš silné/časté svícení
  • Neodstíněné světlo z interiéru

⚠️ Důsledky:

  • Narušení noční oblohy
  • Poruchy spánku
  • Biorytmus zvířat
  • Zbytečná spotřeba energie

✅ Eliminace:

  • Směrované osvětlení
  • Senzory a časovače
  • Teplejší barvy světla
  • Menší intenzita

🟩 Shrnutí (co říct u zkoušky)

Umělé osvětlení ovlivňuje zdraví – barva, intenzita, spektrum. Svítidla mají rozdílné spektrum a účel. Teplé tóny večer, studené přes den. Umístění závisí na místnosti. Světelné znečištění je nutné omezit – senzory, stínidla, nízká teplota.

🟡🟢 15. Vliv kvality ovzduší na zdraví

1. Proč kvalitu ovzduší sledujeme?

  • V uzavřených prostorách trávíme až 90 % života
  • Ovlivňuje zdraví, výkon, spánek, soustředění
  • Špatné ovzduší způsobuje: únavu, bolesti hlavy, podráždění, alergie, astma

2. Parametry a doporučené hodnoty

Parametr  | Jednotka   | Doporučeno    | Rizika
----------------------------------------------------------
Teplota   | °C         | 20–22 (zima)   | Chlad, únava
          |            | 23–26 (léto)   |
Vlhkost   | % RH       | 40–60 %        | Plísně, suchý vzduch
CO₂       | ppm        | do 1000 (max. 1500) | Únava, malátnost
VOC       | μg/m³      | do 300–500     | Toxiny, karcinogeny
PM2.5     | μg/m³      | do 25          | Dýchací problémy
PM10      | μg/m³      | do 50          |
Formaldehyd | μg/m³    | do 100         | Toxický
Ozon      | μg/m³      | do 100         | Podráždění dýchacích cest

3. Vliv jednotlivých složek na zdraví

  • CO₂: Únava, ztráta pozornosti, nevhodné nad 1500 ppm
  • VOC: Z nábytku, plastů, barviv – toxické, karcinogenní
  • PM2.5 / PM10: Vdechnutí → astma, srdeční choroby
  • Teplota: Ovlivňuje pohodu a výkonnost
  • Vlhkost: Nízká = suchý vzduch; Vysoká = plísně

4. Typy senzorů a technologie

Senzor              | Jednotka | Měří               | Technologie
------------------------------------------------------------------------
CO₂ (NDIR)          | ppm      | CO₂                | infračervená
VOC                 | μg/m³    | organické látky    | polovodič
PM (např. PMS5003)  | μg/m³    | prach              | laser
Teplota (NTC/PT1000)| °C       | teplota            | odporový/termistor
Vlhkost             | % RH     | relativní vlhkost  | kapacitní změna

5. Reakce chytrého domu

  • Senzory napojené na řídicí jednotku (např. TECO Foxtrot)
  • Vizualizace v aplikaci / WebMaker
  • Automatická reakce:
    • CO₂ > 1000 ppm → zapnutí ventilace
    • VOC → spuštění odvětrání
    • Nízká vlhkost → zvlhčovač

6. Jak zlepšit kvalitu ovzduší

  • Pravidelné větrání (ručně nebo řízeně)
  • Rekuperační jednotky (šetří teplo)
  • Ventilace na základě senzorů
  • Čističky vzduchu s HEPA + uhlíkovým filtrem
  • Omezení chemikálií v interiéru
  • Rostliny jako přírodní filtrace

7. Shrnutí

CO₂: ppm → do 1000
VOC: μg/m³ → do 500
PM2.5: μg/m³ → do 25
Teplota: °C → 20–22 (zim), 23–26 (let)
Vlhkost: % RH → 40–60

Senzory:
CO₂: NDIR,
VOC: polovodič,
PM: laser (PMS5003),
Teplota/vlhkost: kombinace,

Dopady:
CO₂ = únava,
VOC = toxiny,
PM = alergie,
Vlhkost nízká = suché sliznice,
Vlhkost vysoká = plísně,

Reakce:
ventilace, čistička, zvlhčovač, rekuperace
,

🟡🔵 16. Historie průmyslových revolucí a vývoj chytrých technologií

1. Co je průmyslová revoluce?

Průmyslová revoluce je zásadní technologický, ekonomický a společenský přechod – mění se způsob výroby, práce a života. Díky novým technologiím vznikly čtyři hlavní průmyslové revoluce.

2. Přehled jednotlivých revolucí

🔧 1. Průmyslová revoluce – mechanizace

  • Období: cca 1760–1830
  • Vynález: parní stroj (James Watt)
  • Změna: ruční práce → strojní výroba
  • Dopad: vznik továren, migrace do měst

💡 Vzniká moderní průmysl.

⚡ 2. Průmyslová revoluce – elektřina a pásová výroba

  • Období: cca 1870–1914
  • Technologie: elektřina, běžící pás, spalovací motor
  • Změna: masová výroba
  • Dopad: růst produktivity, elektrifikace

💡 Lidé se stávají součástí výrobní linky.

💻 3. Průmyslová revoluce – automatizace

  • Období: od 1950–70
  • Technologie: počítače, PLC, logické automaty
  • Změna: řízení stroji
  • Dopad: méně manuální práce, vznik IT

💡 Základy chytrých systémů.

🌐 4. Průmyslová revoluce – digitalizace (Průmysl 4.0)

  • Období: od 2011
  • Technologie: IoT, cloud, AI, kyber-fyzikální systémy
  • Změna: propojení fyzického a digitálního světa
  • Dopad: chytré domácnosti, digitalizace firem

💡 Směřování k soběstačnosti a efektivitě.

3. Vývoj chytrých domů

Období Technologie Co se děje
2. revoluceelektrické osvětlení, první vypínačedomácnosti získávají elektřinu
3. revolucereléové a později digitální řízenítopení, časovače, domovní instalace
4. revolucechytré domy, senzory, PLC, clouddálkové ovládání, automatizace, energetika
SoučasnostAI, predikce, integrace s mobilními platformamidomácnosti se přizpůsobují obyvatelům

4. Průmysl 4.0 a Smart Home/Smart City

Průmysl 4.0:

  • Automatické řízení výroby
  • IoT propojuje zařízení
  • Strojové učení, analýza dat
  • PLC systémy, programování v CFC

Smart Home / City:

  • Automatizace: osvětlení, topení, větrání
  • Senzory, scénáře, vzdálené řízení
  • Cíl: komfort, bezpečnost, úspora

5. Trendy do budoucna (Průmysl 5.0)

  • Spolupráce člověk + robot
  • Udržitelnost, etika, zelené technologie
  • Prediktivní systémy, AI, neuronové sítě
  • Digitální dvojče (Digital Twin)

6. Shrnutí pro ústní zkoušku

Průmyslové revoluce zásadně změnily výrobu. Ve 3. vznikla automatizace, dnes v 4. komunikují stroje i domácnosti. Chytré domy využívají technologie Průmyslu 4.0 jako senzory, IoT, vizualizaci a vzdálené řízení. Průmysl 5.0 přináší AI, udržitelnost a spolupráci člověka s technikou.

📝 Tahák na papír – stručná verze

1. revoluce: parní stroj, mechanizace (1760–1830)
2. revoluce: elektřina, pásová výroba (1870–1914)
3. revoluce: automatizace, PLC, počítače (od 1950)
4. revoluce: IoT, cloud, AI – Průmysl 4.0

Smart Home = senzory, vzdálené ovládání, scény, predikce
Smart City = doprava, energie, bezpečnost

Trendy = Průmysl 5.0 – AI + člověk, udržitelnost, digital twin

9. Stažení konfiguračního souboru JSON 💾

Pro podrobnější nastavení chytrého domu si můžete stáhnout ukázkový konfigurační soubor ve formátu JSON:

🟡🔵 6. JSON vs. XML

1. Co je JSON?

JSON (JavaScript Object Notation) je lehce čitelný datový formát, který se používá pro:

  • strukturované ukládání dat
  • výměnu dat mezi zařízeními (např. webový server ↔ aplikace)

Používá se v: API, IoT, chytrých domech, webových aplikacích, automatizaci.

2. Zápis v JSON

  • Skládá se z objektů {} a polí []
  • Každý prvek: "klíč": hodnota
  • Hodnoty: string, number, boolean, array, object
{
  "misto": "Kuchyne",
  "teplota": 22.5,
  "vlhkost": 55,
  "aktivni": true,
  "senzory": ["CO2", "teplota", "vlhkost"]
}

3. Co je XML?

XML (eXtensible Markup Language) je značkovací jazyk pro ukládání a přenos dat.

  • Struktura pomocí tagů<tag>hodnota</tag>
  • Podporuje atributy, komentáře, validaci
  • Používal se hojně v konfiguracích, databázích, SOAP
<data>
  <misto>Kuchyne</misto>
  <teplota>22.5</teplota>
  <vlhkost>55</vlhkost>
  <aktivni>true</aktivni>
  <senzory>
    <senzor>CO2</senzor>
    <senzor>teplota</senzor>
    <senzor>vlhkost</senzor>
  </senzory>
</data>

4. Porovnání JSON vs. XML

VlastnostJSONXML
StrukturaKlíč – hodnotaTagy
Čitelnost✅ Přehledná❌ Méně čitelná
VelikostMenšíVětší
Datové typyVíce (text, číslo...)Text, nutná konverze
Komentáře❌ Ne✅ Ano
ValidaceJSON SchemaXSD, DTD
RychlostRychlejšíPomalejší
Atributy❌ Ne✅ Ano

5. Kde se používají?

OblastJSONXML
Chytré domy✅ MQTT, REST API
Webové aplikace✅ AJAX
Konfigurace⚠️ méně často✅ běžné
Webové služby✅ SOAP
Moderní API✅ standard❌ zřídka

6. Shrnutí (co říct u zkoušky)

JSON je lehký, moderní, čitelný formát pro ukládání a výměnu dat. Vhodný pro chytré domy, webové aplikace, API.

XML je značkovací jazyk – složitější, větší, vhodný pro konfigurace a starší systémy.

Dnes se preferuje JSON pro jeho jednoduchost, menší velikost a rychlost.

7. Tahák na papír

JSON:
- klíč: "hodnota"
- typy: string, číslo, boolean, pole, objekt
- přehledný, malý objem
- nepodporuje komentáře
- použití: API, IoT, web

XML:
- <tag>hodnota</tag>
- větší objem, složitější
- podporuje komentáře, atributy
- použití: konfigurace, SOAP

JSON > XML = kratší, modernější, čitelnější

9. Stažení konfiguračního souboru JSON 💾

Pro podrobnější nastavení chytrého domu si můžete stáhnout ukázkový konfigurační soubor ve formátu JSON:

🟡🔵 6. REST API a Node-RED

1. Co je API a REST API

API (Application Programming Interface) je rozhraní, které umožňuje komunikaci mezi dvěma systémy nebo aplikacemi.

V chytrých domech API slouží např. ke komunikaci se senzory, získávání počasí, ovládání světel nebo spojení s cloudem.

REST (Representational State Transfer) je architektonický styl, který využívá HTTP protokol pro výměnu dat.

REST API umožňuje posílání a získávání dat ve formátu JSON pomocí metod jako GET, POST, PUT a DELETE.

2. Principy REST API

  • 🌍 Identifikace zdrojů pomocí URL – např. /senzor/teplota
  • 🔁 Používání HTTP metod – GET, POST, PUT, DELETE
  • Bezstavovost – každý požadavek je samostatný
  • ⚙️ Jednotné rozhraní – standardní chování dle HTTP
  • 💾 Formát dat – nejčastěji JSON
  • 🔐 Zabezpečení – token, API klíč, OAuth2

3. HTTP metody v REST API

GET /teplota/posledni
POST /log { "teplota": 21.4 }
PUT /svetlo/1 { "stav": "zapnuto" }
DELETE /uzivatel/3

GET – Získání dat

POST – Odeslání nových dat

PUT – Aktualizace dat

DELETE – Smazání dat

4. Příklad REST požadavku

GET https://api.chytrydum.cz/senzor/teplota
Headers:
  Authorization: Bearer 123456abc
{
  "misto": "Obývák",
  "teplota": 21.4,
  "cas": "2025-05-16T10:30:00Z"
}

5. REST vs. jiné typy API

  • REST – HTTP + JSON, pro weby, IoT, appky
  • SOAP – složitější XML API, starší systémy
  • GraphQL – flexibilní, moderní API
  • MQTT – pro IoT a senzory, komunikace typu publish/subscribe

6. REST API v chytrém domě

  • Získávání dat ze senzorů
  • Ovládání zařízení (topení, světla...)
  • Posílání dat do cloudových služeb
  • Napojení na externí systémy (např. Home Assistant)

7. REST API v Node-RED

Volání REST API se provádí pomocí HTTP Request node.

  • Zpracování odpovědi funkcí (function node)
  • Zobrazení v debug node
  • Výpis dat na mapě (např. GPS) nebo dashboardu

8. Shrnutí (co říct u zkoušky)

REST API je rozhraní, které umožňuje komunikaci mezi dvěma systémy pomocí protokolu HTTP. Funguje na principu adres URL a metod jako GET, POST, PUT a DELETE. Nejčastěji se používá s formátem JSON. Je jednoduché, přehledné a využívá se všude – od chytrých domů po webové aplikace. V Node-RED můžeme REST API použít k načtení dat ze senzorů, posílání informací do cloudu nebo zobrazení polohy na mapě.

9. Tahák na papír

REST API = rozhraní přes HTTP
- GET – čtení dat
- POST – odeslání
- PUT – změna
- DELETE – smazání

Formát: JSON
Bezstavové – každý požadavek je samostatný
Zabezpečení: token, klíč

Použití:
- IoT, chytré domy, mobilní aplikace
- komunikace mezi zařízeními

9. Stažení konfiguračního souboru JSON 💾

Pro podrobnější nastavení chytrého domu si můžete stáhnout ukázkový konfigurační soubor ve formátu JSON:

🟡🟢 19. Node-RED – práce s poli, dashboard, výjimky

1. Co je pole (array)?

Pole je datová struktura pro uložení více hodnot pod jednu proměnnou. Hodnoty jsou indexované od 0.

V Node-RED (a JavaScriptu) se pole zapisují v hranatých závorkách [].

2. Jednorozměrné pole (1D)

Jednoduchá řada hodnot. Přístup přes jeden index.

let teploty = [20.1, 21.5, 22.0, 21.3];

Základní operace:

// Čtení prvku
teploty[2]; // 22.0

// Délka
teploty.length; // 4

// Přidání
teploty.push(23.0);

// Odstranění
teploty.pop();

// Průchod
for (let i = 0; i < teploty.length; i++) {
  node.warn(teploty[i]);
}

3. Dvourozměrné pole (2D)

Matice – pole uvnitř pole. Přístup pomocí dvou indexů.

let data = [
  [21.0, 50],
  [22.1, 52],
  [20.5, 55]
];

// Čtení
let teplota = data[1][0]; // 22.1
let vlhkost = data[2][1]; // 55

// Průchod
for (let i = 0; i < data.length; i++) {
  let t = data[i][0];
  let rh = data[i][1];
  node.warn(T: ${t}, RH: ${rh});
}

4. Práce s poli v Node-RED

Data z čidel přichází jako JSON pole:

[
  { "cas": "10:00", "teplota": 21.5 },
  { "cas": "10:05", "teplota": 21.7 }
]

Ve Function node můžeš pole:

  • projít
  • filtrovat
  • počítat průměr, min/max
  • vykreslit tabulku/graf

5. Dashboard a vizualizace

  • Vstupy: ui_text_input, ui_slider → ukládají do pole
  • Výstupy: ui_chart, ui_table
  • Mapa: ui_worldmap + 2D pole se souřadnicemi
[
  { "lat": 50.1, "lon": 14.5, "hodnota": 25 },
  { "lat": 50.2, "lon": 14.6, "hodnota": 26 }
]

6. Ošetření výjimek

Kontroluj existenci prvku – jinak chyba!

try {
  let teplota = teploty[10]; // mimo rozsah
  if (teplota === undefined) throw "Neexistující hodnota!";
  msg.payload = teplota;
} catch (err) {
  msg.payload = "Chyba: " + err;
}
return msg;

🟩 Shrnutí (co říct u zkoušky)

Jednorozměrná pole: [21.5, 22.0, 23.1]

Dvourozměrná pole: [[21.0, 50], [22.1, 55]]

Node-RED: práce ve Function node, vstupy a výstupy dashboardu

Chyby: kontroluj indexy, používej try-catch

📝 Tahák na papír – stručná verze

1D pole = [21.5, 22.0, 23.1]
// push(), pop(), for loop

2D pole = [
  [teplota, vlhkost],
  [21.0, 50],
  [22.1, 55]
]

// data[1][0] = 22.1

Node-RED:
funkce: projít pole, počítat průměr, filtrovat,
dashboard: vstup → uložit do pole,
výstup: graf, tabulka, mapa (GPS),

Ošetření:
if (x === undefined) + try-catch
,

9. Stažení konfiguračního souboru JSON 💾

Pro podrobnější nastavení chytrého domu si můžete stáhnout ukázkový konfigurační soubor ve formátu JSON:

🟡🔵 6. Node-RED – zprávy, analýza, notifikace

1. Co je zpráva v Node-RED

V Node-RED se data předávají mezi nody jako tzv. "msg" objekt.

Obsahuje např. msg.payload, msg.topic, msg.timestamp

Každý node zprávu zpracuje a předá dál.

2. Synchronní vs. asynchronní odesílání

🔄 Synchronní odesílání (blokující)

  • Čeká na odpověď, než pokračuje dál
  • Např. HTTP request, kdy se čeká na výsledek
  • ✅ Výhoda: jednodušší logika
  • ❌ Nevýhoda: může blokovat ostatní operace
Zeptej se na teplotu → čekej na odpověď → zobraz výsledek

🔁 Asynchronní odesílání (neblokující)

  • Nečeká na výsledek
  • Např. MQTT, senzory, websocket
  • ✅ Výhoda: efektivita, rychlost
  • ❌ Nevýhoda: složitější logika
Pošli požadavek → dělej dál → až přijde odpověď, zpracuj

Srovnání:

VlastnostSynchronníAsynchronní
Čeká na odpověďAnoNe
Blokuje běhAnoNe
Reakce v reálném časeMéně vhodná✅ Ano
Typické použitíHTTP, databázeMQTT, senzory
PříkladHTTP Request → DisplayMQTT In → Dashboard

3. Příklady použití

🧩 Synchronní:

  • HTTP request – čeká na web odpověď
  • File read – čeká na načtení

🔀 Asynchronní:

  • MQTT In, WebSocket
  • Inject + Delay + Switch

4. Analýza dat v Node-RED

Co analyzovat?

  • Průměr teploty
  • Detekce překročení hodnot
  • Výpočet změn, porovnání s historií
  • Detekce nečinnosti

Praktické nody:

  • function – vlastní kód
  • smooth – klouzavý průměr
  • rbe – změna hodnoty
  • switch – podmínky
  • join, split

5. Notifikace

Kdy notifikovat?

  • Překročení hodnot (např. CO₂ > 1000)
  • Výpadek zařízení, nečinnost
  • Události – příchod, západ slunce…

Typy notifikací:

TypPopis
Emailemail node
Telegram / Discordnotifikace bota
SMSnapř. Twilio API
Notification (UI)zobrazení v dashboardu
Pushbullet, Pushovermobilní upozornění

Příklad v JavaScriptu:

if (msg.payload.teplota > 28) {
  msg.payload = "Pozor! Vysoká teplota: " + msg.payload.teplota;
  return msg;
} else {
  return null;
}

6. Shrnutí – co říct u zkoušky

Synchronní zprávy čekají na odpověď (např. HTTP), asynchronní přicházejí samy (MQTT, senzory).
Analýza slouží pro detekci stavů, notifikace pro informování uživatele.
Node-RED je ideální pro chytré domy – zpracuje data v reálném čase a reaguje na ně.

7. Tahák na papír

Synchronní = čeká na odpověď (HTTP, file read)
Asynchronní = neblokuje, reaguje na data (MQTT, senzory)

Analýza: průměr, překročení limitu, změna stavu
- switch, function, smooth, rbe

Notifikace:
- email, telegram, sms, dashboard
- detekce: teplota, CO2, pohyb, chyba